Types De Magasin; Magasins Réels - Siemens Sinumerik One Basic Program Plus Consignes De Fonctionnement

Table des Matières
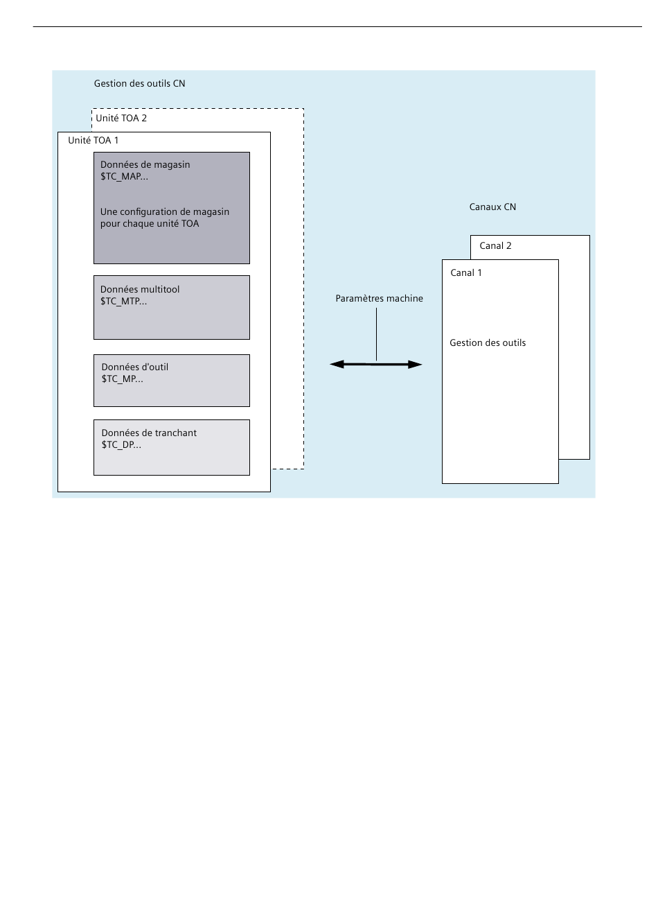
Figure 9-3
Unités TOA
9.1.3

Types de magasin

Différents types de magasins sont définis afin de pouvoir remplir les différentes tâches de gestion
des outils :
Magasins réels
Les magasins réels sont les magasins destinés au stockage des outils. Plusieurs magasins réels
peuvent être gérés dans la CN et combinés en une seule configuration de magasin.
Gestion des outils
Description fonctionnelle, 01/2024, A5E48053832D AG
Description de la fonction
9.1 Magasins
445
Table des Matières
loading

Ce manuel est également adapté pour:

Sinumerik one basic program

Table des Matières